Hi,
Is there any possibility to implement in Servant Salamander a feature that looks like this:
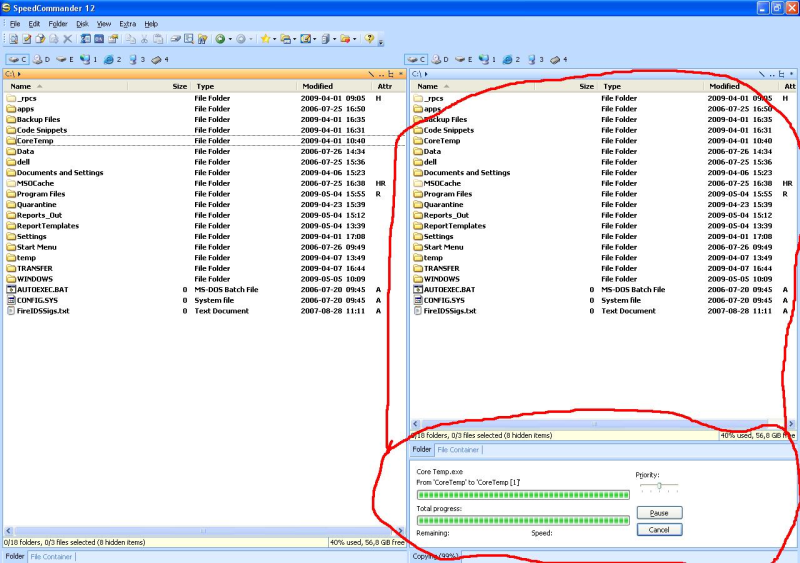
There are 2 panels. First and second... when You copy something the second panel divides into two and show a progress bars and state of the copy process.
I think it is a very cool feature. Can it be implemented in Servant Salamander?
I know that I can press (do it in background) but in Speed Commander the copy function is implemented in the way I shown in the picture.
Please check it out.
Regards
Ben
Cool Copy Window Feature
Cool Copy Window Feature
Last edited by B3N14M1N on 05 May 2009, 21:09, edited 3 times in total.
-
Jan Rysavy
- ALTAP Staff

- Posts: 5231
- Joined: 08 Dec 2005, 06:34
- Location: Novy Bor, Czech Republic
- Contact:
Re: Cool Copy Window Feature
Hi Ben, Thank you for your suggestion!
Btw, do you know you can attach the image directly into your posting? See the "Upload attachment" tab.
Also for screenshots the PNG format is better.
Btw, do you know you can attach the image directly into your posting? See the "Upload attachment" tab.
Also for screenshots the PNG format is better.
Re: Cool Copy Window Feature
I updated the post 
So...Is it hard to implement in Servant Salamander? What do You think about this feature ?
So...Is it hard to implement in Servant Salamander? What do You think about this feature ?
-
Jan Rysavy
- ALTAP Staff

- Posts: 5231
- Joined: 08 Dec 2005, 06:34
- Location: Novy Bor, Czech Republic
- Contact:
Re: Cool Copy Window Feature
I like it 
Plus: no need to switch from operation to main window.
Minus: requires some space for operation queue in the main window.
Minus: worse accessibility. It is easy to switch to ongoing operation window using Alt+Tab in Salamander, navigate using TAB among controls, use hot keys, etc.
Plus: no need to switch from operation to main window.
Minus: requires some space for operation queue in the main window.
Minus: worse accessibility. It is easy to switch to ongoing operation window using Alt+Tab in Salamander, navigate using TAB among controls, use hot keys, etc.
Re: Cool Copy Window Feature
Hmmm... But this 'copy window' is shown only when the operation is being done. Normally there are 2 panels in normal size. Only when you click the copy or another function the second panel(in this case the right ) is divided in two. After finish , the 'copy window' dissapearsJan Rysavy wrote:Minus: requires some space for operation queue in the main window.
Ok..I just wanted to inform You about this ... Maybe it will be implemented in servant Salamander, maybe not.... thanks for response.
Greetz to All crew memebers who work in ALTAP
Re: Cool Copy Window Feature
I personally wouldn't mind if the "copy" window is below both panes and is more complex in a sense of a queue. This way is it implemented in many FTP clients. Yet I haven't seen it in file managers. One can see all the copy jobs and their progress in one place. Not talking about the possibilities to change the order of "scheduled" jobs.
How about that.
How about that.